新闻资讯
NEWS市场经济形势不断变化,企业各级管理者决策所需指标的数量不断增多,分析的角度不断变化,要求的时限越来越短;传统的手工应对方法已无法及时满足决策者的需求;浪潮企业大数据的自助分析工具应运而生,上述问题迎刃而解……
自助分析工具是浪潮云ERP总结分析了大量客户在管理决策中遇到的各类决策需求场景,基于客户的迫切需求研发而成,具有学习成本低、易于上手、开发效率高、开发周期短且调整容易等特点,能够随时向管理者提供管理决策所需的各类分析指标,保证企业及时应对多变的市场环境。
四步即可完成一组分析功能的制作
利用自助分析工具,不需要开发人员参与,四个简单步骤即可完成分析指标页面的制作。
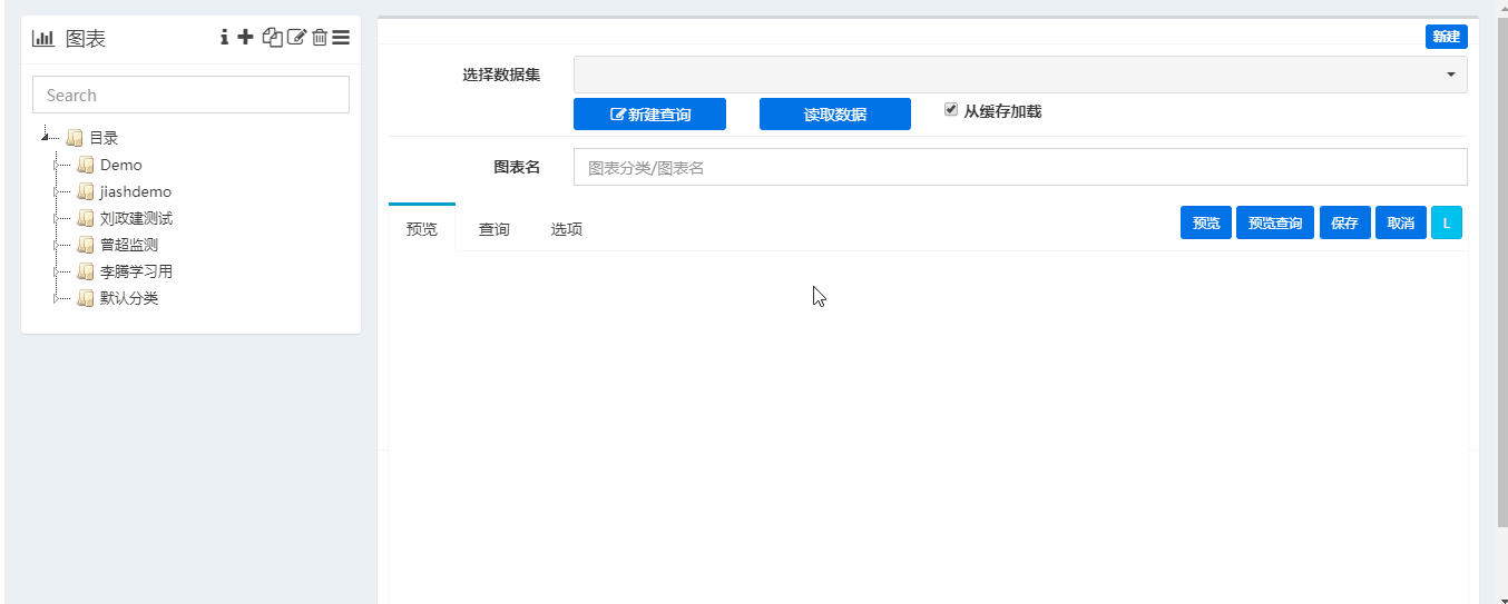
1、配置数据源
可以对接丰富多样的数据源,比如浪潮的GS数据库、第三方关系数据库、文件以及ES、kylin等。
2、配置数据集
根据业务需要,从数据源中抽取所需的目标数据,并配置分析的维度、指标、查询条件即可完成。整个过程中拖拉拽即可完成。
3、新建图表
从数据集中拖拉拽数据项即可制作可视化的图表。图表类型支持表格、柱形图、饼图、折线图、雷达图、散点图、矩形树图、地图等。
4、配置看板页面
通过配置页面格式,对图表进行自由组合,即可完成看板页面的制作。至此,自助分析看板页面制作完成,整个过程不需要IT开发人员参与。
部分看板页面的效果
自助分析工具具有如下特点
1、不再依赖IT开发人员
整个分析功能的开发制作过程,不需要专业的IT开发人员的参与,业务人员即可自行独立完成。
2、在线实时编辑,所见即所得
自助分析工具采用在线实时制作编辑模式,所见即所得,大大简化了制作过程。
3、点选拖拽的简易制作方式
开发制作过程不需要编码,也不需要测试、发布等工作,通过点选拖拽即可完成,简单快捷。
4、极短的制作周期
整个开发制作过程简单、快速、卓效,即使十分复杂的分析指标的制作,用时也不会超过一个小时。
博文,基于先进的浪潮ERP系列管理软件,******支撑财务会计、资金管理、人力资源、供应链管理、财务共享、智能制造、企业上云、大数据等业务建设,服务涉及煤炭、冶炼、化工、电力、制造、教育、商贸等十多个行业,从各个方位满足不同企业和行业的信息化需求,10多年来帮助山西地区300多家中小企业完成企业信息化建设,并与山西煤炭运销集团晋城分公司,天脊煤化工集团股份有限公司,山西襄矿集团有限公司等都建立亲密的战略合作伙伴关系,帮助山西企业节约成本数亿元,增加利润十多亿。
在十多年的发展历程中,博文积累了海量的企业信息化建设相关经验和案例,先后培养出数十名信息化领域人才和专家。博文现拥有经验丰富的软件实施工程师团队,成功实施大型集团客户,中小企业共300多家;专业运维工程师团队,7*24小时全天候为客户提供专业卓效的运维服务,为客户解决专业问题5000多条;专业开发工程师团队,可为企业提供定制化的企业信息化建设,各方面满足不同企业的差异化需求。
公司地址:长治市高新区保宁门西街309号世纪城13层1314 备案号:晋ICP备17009560号-1


